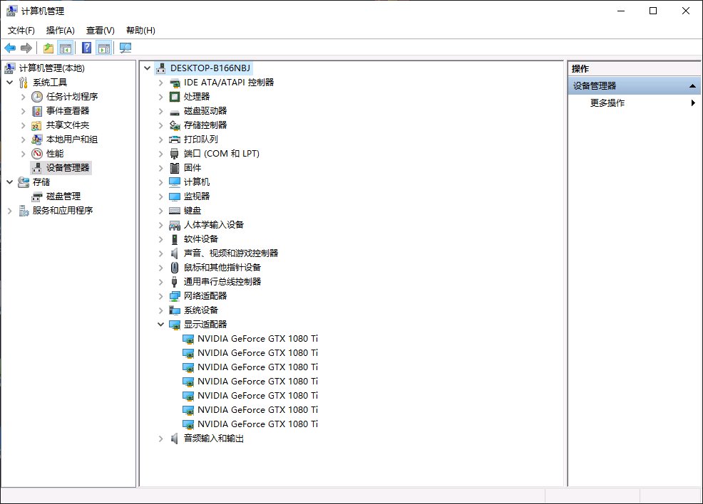
大半夜睡不着 跑个分 晒晒配置
图拉丁吧
全部回复
仅看楼主
level 10
yinggj996
楼主
2019年11月21日 17点11分
1
level 13
特朗普
2019年11月22日 00点11分
2
yinggj996
是不是天天跑分,看着分数都睡不着觉
2019年11月22日 09点11分
阿木奇👺
用的啥主板?
2019年11月28日 04点11分
1