萌新求助
bluestacks吧
全部回复
仅看楼主
level 1
今年又是一年
楼主
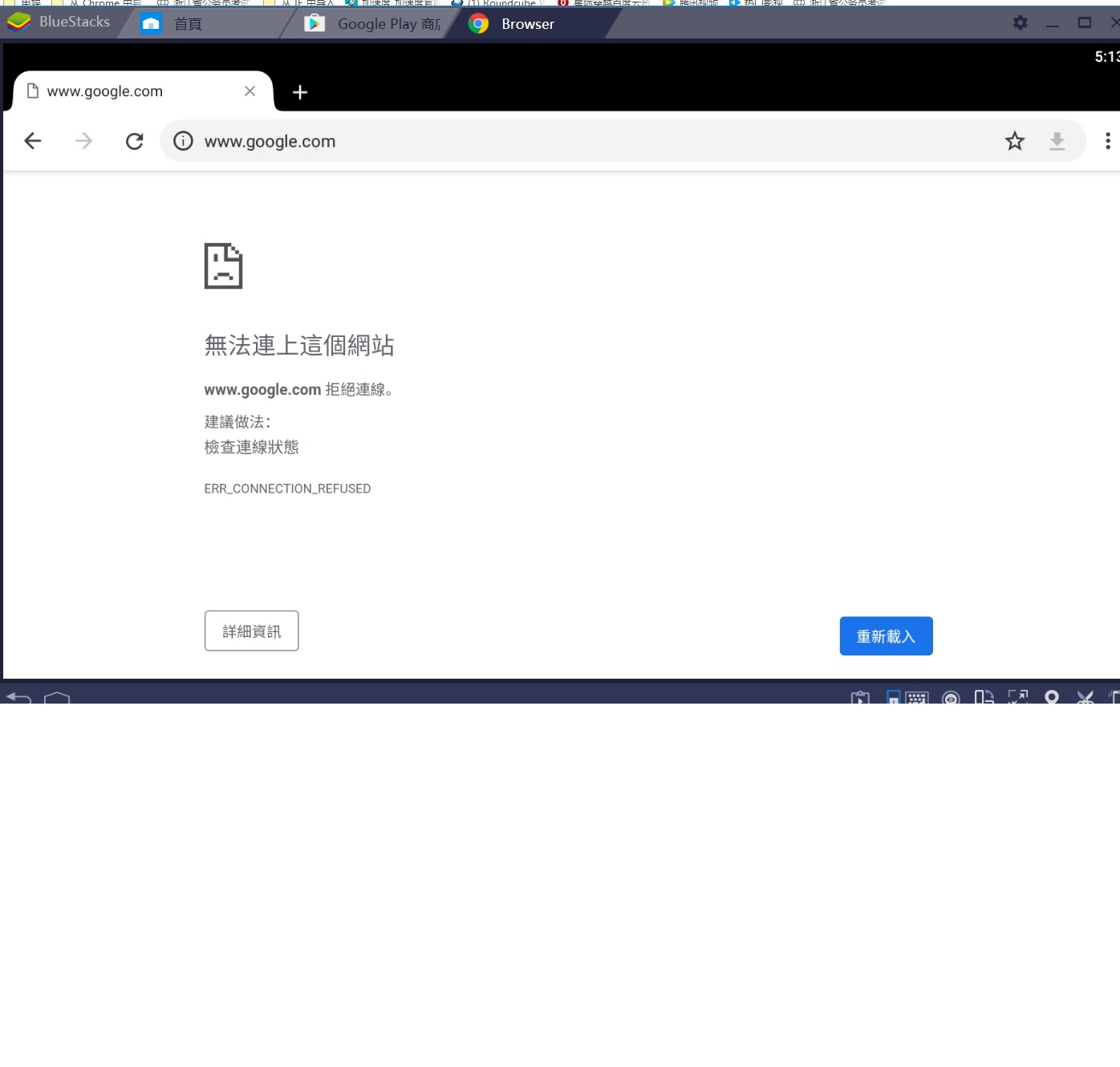
重装了好几次都这个样子,大佬们,这个怎么玩?
2019年05月22日 09点05分
1
level 16
饭饭之芳
在大陆就跳过这个谷歌验证 或者装大陆版本
2019年05月22日 11点05分
3
今年又是一年
怎么跳过?
2019年05月22日 12点05分
饭饭之芳
@今年又是一年
修改注册表,建议联系下客服
2019年05月22日 23点05分
1