5. 关于Mod排序
排序可能是不少新手头疼的问题,尤其是遇到频繁闪退的时候。不过闪退这东西经常跟mod排序关系不大,这个题外话后面讲。
MO不用在意mod的安装顺序,但是排序是很有必要的。更由于mod之间相互独立,不相互覆盖,所以比NMM还多了一道排序工作要做(左侧的资源文件排序),偏偏这方面更多的是依赖手动。
这部分可能对于新手有点难理解,但是如果能看得下去,应该有所帮助。不是说你用NMM少了一道排序就万事大吉了,你不懂排序,到时候装mod出了问题,浪费时间去排查不说,如果最后非得重装,浪费的时间和精力与学习一下排序然后用MO相比不是一个等级的。
当然这方面我的经验也不多,如果讲述的内容有所错漏,还请各位大神在该层不吝指教,帮我纠正补充。
可能不少人看到过一个很久以前从3DM流传出来的一个排序表,大概是按照mod类型来排序的:


根据我个人浅薄的理解,这个东西没什么用,你现在要做的是尽量忘记这个排序。
这里我说一下个人对排序的理解(不一定对)——说白了其实就两点注意:
1. mod/esm(esp)文件读取顺序是从下到上,当2个mod/esm(esp)文件内含有同名同路径文件时,排在下面的会覆盖上面的;
举个例子:你同时装了ECE和Racemenu,他们俩都修改了关于
捏
脸方面的文件,谁mod&esp排在下面你在游戏中捏脸用的就是谁。
再举个例子:你同时用了2个原版npc美化,哪个esp排在下面哪个就生效(如果他们有esp的话)。
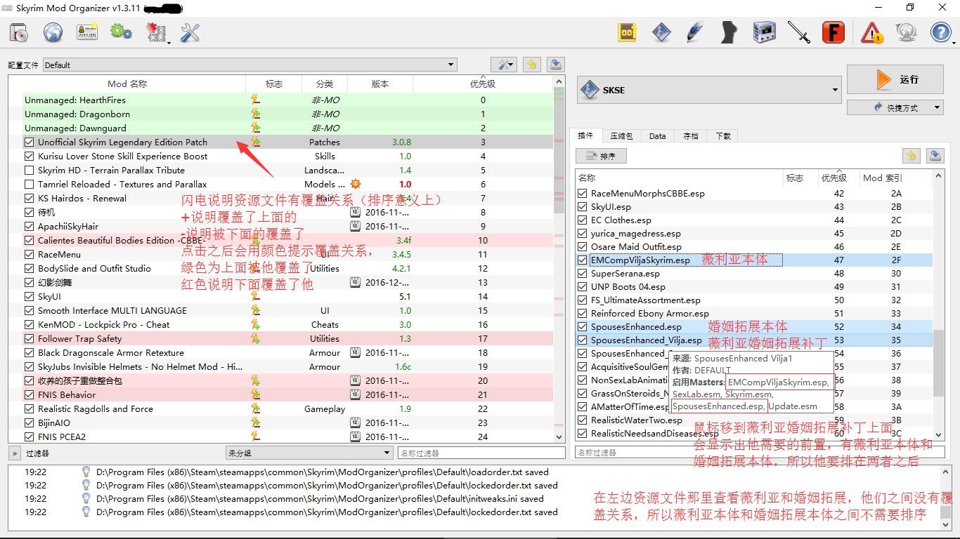
2. 带有调用或者从属关系(例如前置mod)的2个mod,被调用或者被当做主体的需要排在上面;
举个例子:薇利亚美化如果带有额外的esp,你就得把它排在薇利亚本体的下面。
再举个例子:非官方修复补丁(Usleep)改了很多原版游戏和dlc的bug,它必须排在Skyrim、Update、3个DLC的esm后面,排在前面无效。
这2点才是排序的关键,你得大概知道这些mod之间的关系才能正确排序,强调mod类别来排序的方法根本没有任何意义。
举个例子:一个天气或者美化mod和一个独立随从,当这2个mod内容之间没有任何交集的时候,谁上谁下根本没所谓。
通过MO查看排序意义上的覆盖关系,举2个例子,看图:




esm/esp排序靠LOOT,左边的资源文件排序就得靠手动了。
先说LOOT,下载之后随便放哪(不用通过MO安装),跟前面的FNIS一样添加快捷方式到工具栏,然后通过MO启动:


排序之后点应用。有的人可能觉得LOOT排完之后乱七八糟,但是大多数情况它都是按照现有的绝大部分mod的排序来走的,只要没有两两mod之间顺序错误的问题它是不会变动排序的。
举个例子:2个独立随从mod中间夹杂了一大堆乱七八糟的mod,其实这根本不存在排序上的问题。如果你有强迫症,请好好学习怎么分析mod里的内容手动排序。
当然也不是说LOOT就不会犯错,但是大多数情况它还是可靠的。
如果你不懂手动排序,这方面就算揭过去了,至于游戏出不出问题看脸。关于LOOT提示的脏数据,你可以百度搜一下怎么用TesVedit来清理,或者直接下载我已经清理好的esm文件覆盖到游戏根目录data文件夹下(当然你也可以去别处下载,最好先备份,出问题我不管)。
网盘地址:
http://pan.baidu.com/s/1kUZkIxx 密码:g27g
如果你想试着手动排序,我下面会说一下我的思路,希望能给你一些参考。
排序就是mod与mod之间的关系,下面覆盖上面。如果你清楚每一个mod的作用,那么就把你要它生效的mod排在下面。你也可以通过MO来了解你装了的mod都是干什么用的,首先要关注的就是左边出现闪电符号的mod,出现闪电说明覆盖或者被覆盖了(排序意义上的),被覆盖了的部分不会在游戏里面显示出来。你可以从最下面往上看:




关于esp文件的冲突只能通过相关工具来查看(如tesvedit),有兴趣的话网上教程多得是,我这里就不多说了。
这里再举一个最近遇到并解决的例子,如果遇到不闪退但是功能部分缺失的问题可以参考一下。我最近安装了真实需求与疾病mod,刚开始喝不了河水,也没法用空瓶子打水。我猜测可能跟我用的水体mod(Realistic Water Two)有关,虽然左侧资源文件这两个mod并不存在覆盖关系,右侧LOOT排序也没有做出反应,但是我把真实需求的esp挪到了水体mod下面,这个问题就解决了。
稍微总结一下:
1. 左边资源文件排序优先注意带有闪电符号的mod,根据覆盖情况和你要达到的效果来排。如果不带闪电符号基本不需要排序;
2. 当两两mod有冲突发生时(包括),左边资源文件和右边esm/esp文件的排序要对应。注意这里的排序指的只是上下顺序的对应,并不用非得挨着;
3. 左右两边的排序部分情况下可以相互参考。如果你对左边资源文件排序不确定,看看右边LOOT调整过的esm/esp排序,也许能给你一定启发。
Mod资源文件里文件夹的大概注释:Meshes模型文件、Textures贴图文件、Scripts脚本、Interface界面、Shaderfx光效、Sound声音、Strings字符串(词条,一般汉化相关)、music音乐。